- Кто следит за криптовалютой
- Насколько точны платформы блокчейн мониторинга?
- Увеличение числа отслеживающих компаний в перспективе
- Уровень доверия к блокчейн мониторингу
С начала появления криптовалюты до 2013-14 года пользователи блокчейна, владельцы биткоинов и других криптовалют даже не слышали о слежке в новой экосистеме. Однако, в настоящее время существует множество компаний, предлагающих услуги аналитики, мониторинга и выявления уязвимостей в кодовой цепочке блоков. Ряд фирм активно сотрудничает с правоохранительными органами в США, а также имеет контракты с такими организациями, как Интерпол.

Кто следит за криптовалютой
На сегодня в криптосфере работает более 20 различных предприятий, занимающихся разведкой блокчейнов. Некоторые из них являются хорошо известными фирмами: Cyphertrace, Chainalysis и Elliptic. Другие платформы являются менее известными, например Alethio, Bison Trails, Blockpit, Blockmonitor, Bloxy, Postchain, Scoreshain, Sixgill, Tibco, Credits, Crystal Blockchain, аналитика Dune, Madana, Bitrank и Ocyan.
Некоторые из этих стартапов изначально ориентировались на блокчейн-мониторинг и мониторинг множества различных сетей.
В октябре 2019 года Chainalysis сообщил, что он отслеживает 21 токен, происходящий из Ethereum.

Эмблема Chainalysis
В том же месяце фирма Ciphertrace сообщила, что она отслеживает 700 криптовалют, обеспечивающих «видимость 87% мирового объема торговли».

Эмблема Ciphertrace
Многие из этих компаний публикуют исследовательские отчеты о данных, которые они обнаруживают в ходе расследований взлома бирж и других видов крипто-мошенничества.
Широко известен Elliptic, с 2013 года занимающийся исключительно обеспечением безопасности в крипто-бизнесе. Начинали они с анализа рисков, и уже в 2016 запустили следственные службы по отслеживанию криптовалюты.

Эмблема Elliptic
Насколько точны платформы блокчейн мониторинга?
Но скептики часто задаются вопросом, насколько хороши эти приложения для мониторинга и как они работают с монетами, смешанными с помощью процесса «coinjoin». News.Bitcoin.com сообщил о платформе Bitrank – проект, который позволяет людям просто скопировать и вставить адрес BTC или ETH, чтобы проверить, соответствует ли этот адрес соответствию AML / CFT.

Веб-сайт Битранка говорит, что он прост в использовании и «легок для понимания». Компания также утверждает, что, если вы занимаетесь крипто-бизнесом, вам следует использовать систему оценки рисков платформы. Однако в news.Bitcoin.com не поверили на слово и проверили сервис Битранка. В результате было обнаружено несколько расхождений.
Например, 15 мая отдел новостей опубликовал известный адрес BTC, который предположительно привязан к мошенничеству Plus Token. 11 февраля мошенники Plus Token Ponzi перевели 12 000 биткоинов с одного кошелька на другой. Адрес был обнаружен разными службами мониторинга блокчейна. Приложение Bitrank дало оценку риска 52 или «приемлемо». Другие адреса, к нему привязанные, также получили тот же результат.
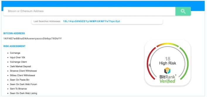
После обнаружения еще одного несоответствия было решено проверить адрес, используемый известным пулом майнинга, абсолютно чистый и легальный. Этот конкретный случай Битранк пометил как «высокий риск» с оценкой 18.

Изображение с сайта news.bitcoin.com
Увеличение числа отслеживающих компаний в перспективе
Такая ситуация, вероятно, сложилась из-за того, что на этом адресе было отмечено около 5 миллионов биткоинов. Согласно аналитике Bitrank, это объясняется тем, что оценка рисков адресов показывает связь со следующими событиями:
- обменом, вводом более 10 тысяч BTC;
- депозитом даркнета;
- выводом клиента Binance;
- выводом клиента Bittrex, увиденным на Paste Bin, на форуме даркнета, и замеченным в списке даркнета.
Адрес, связанный с 12 000 BTC, используемый мошенниками Plus Token, не показывает данные оценки риска от Bitrank. Создатели платформы могут знать о несоответствиях, и на сайте говорится, что результаты будут улучшены в ближайшее время.
«В ближайшие недели Blockchain Intelligence Group будет внедрять некоторые существенные усовершенствования Bitrank с рядом улучшений в результатах оценки как Биткойн, так и Эфириума», — говорится на сайте.
Более 20 фирм, занимающихся анализом блокчейнов, следят за блокчейнами и контактируют с правоохранительными органами – эта практика популярна. И со временем число таких оргазиаций будет только расти.

Изображение с сайта blog.aastorefixtures.com
Однако, если вы регулярно используете инструменты анализа блокчейна, то обнаружите нерегулярные отчеты и неточную информацию. Многие из этих сервисов предлагают API и платные услуги: заинтересованные клиенты могут захотеть исследовать криптовалютные адреса на предмет рисков.
Уровень доверия к блокчейн мониторингу
Сегодня наблюдение за цепочкой блоков стало очень прибыльным бизнесом, поскольку правительства по всему миру нанимают компании для проведения расследований и разведывательных отчетов.
Однако исследования news.Bitcoin.com показали следующее:
Если кто-то из ваших клиентов или бывших владельцев ваших монет «засветился» в даркнете (даже просто на форуме), то сервис может выдать неадекватный результат.
Остается только задуматься, насколько всерьез примут такие исследования биржи или правоохранители. И самое главное, чем это будет грозить лично вам.
Так что еще раз рекомендуем задуматься и подстраховаться свои активы в нашем bitcoin mixer.
По материалам сайта news.bitcoin.com

